Zum Hauptinhalt springen

Einrichten der Ursachenanalyse

Du bist hier :
< Alle Themen

Verständnis der erforderlichen Rechte und Lizenzen

 

  • Gruppenmanager: Aktivieren/Deaktivieren der Ursachenanalyse.
  • Pilot / Co-Pilot des Ordners: Vervollständigung der Analysefelder und Erstellung von Korrekturmaßnahmen.
  • Pilot / Co-Pilot: Messung der Effektivität der Maßnahmen.

 

Erstellen Sie Ihre eigene Konfiguration

 

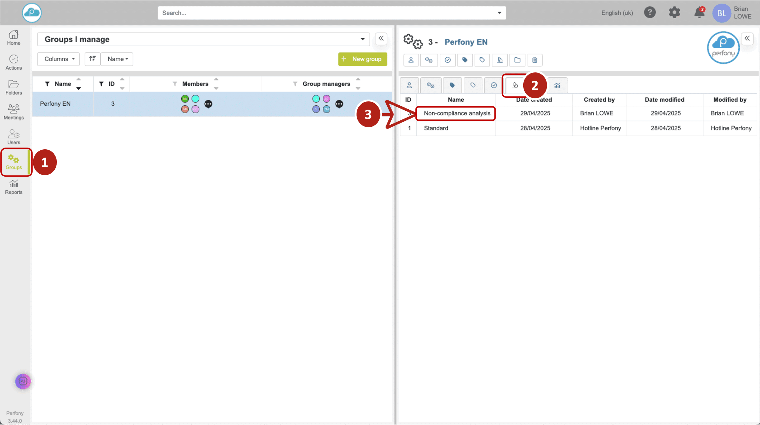
  1. Öffnen Sie Gruppen > Ursachenanalyse
  2. Klicken Sie auf Konfiguration erstellen.
  3. Geben Sie Ihrer Konfiguration einen Namen
  4. Ändern Sie ggf. den Text der Präsentation
  5. Wählen Sie die Felder, die angezeigt werden sollen (Quelle, Einheit, Abteilung, Typ, Betrag…)
  6. Konfigurieren Sie Dropdown-Menüs für Felder, die dies erlauben.
  7. Bestätigen Sie, um zu speichern

 

Anmerkung :

  • Das Feld “ Betrag “ ist ein numerisches Feld, das es ermöglicht, einen Betrag mit einer Nichtkonformität oder Anomalie zu verknüpfen.
  • Das Feld Verantwortung ist ein Feld, das automatisch durch die Ursachenanalyse ausgefüllt wird (siehe Durchführung einer Ursachenanalyse).

Tipp Perfony 🚀 : Erstellen Sie mehrere Konfigurationen, die für verschiedene Anwendungsfälle geeignet sind.

Perfony - Zugang zur Konfiguration einer Root-Cause-Analyse
PerfonyVorlage für die Konfiguration einer Root-Cause-Analyse

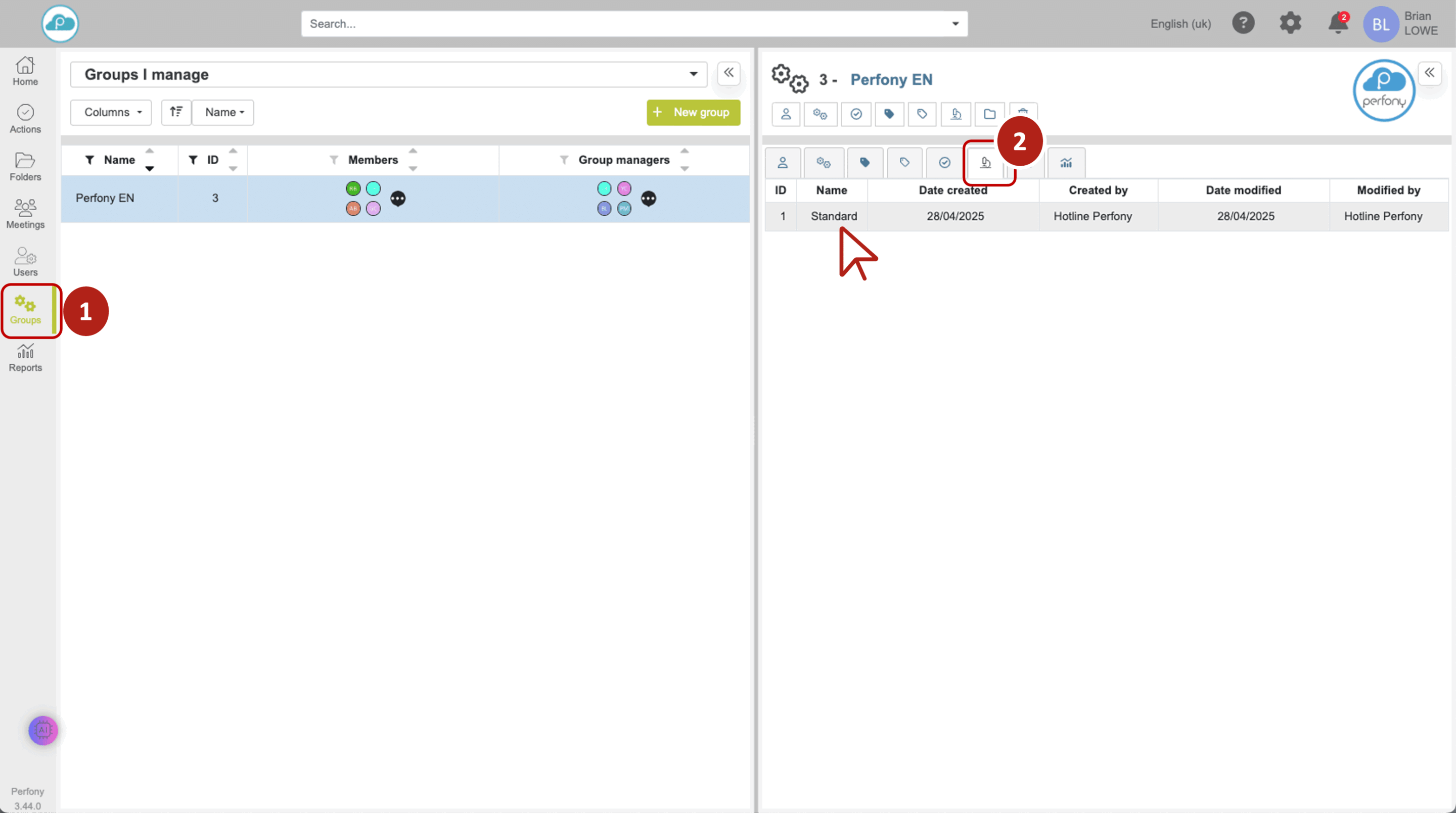
Verwenden Sie die Standardversion

 

Perfony bietet eine Standardversion der Ursachenanalyse.

  • Sie ist sofort verfügbar.
  • Sie kann nicht geändert werden.

 

Wenn diese nicht Ihren Bedürfnissen entspricht, erstellen Sie eine benutzerdefinierte Konfiguration.

Perfony - auf die Standard-Root-Cause-Analyse zugreifen

Eine Konfiguration mit einer Aktenvorlage verknüpfen

 

Nachdem Sie Ihre Ursachenanalyse konfiguriert haben oder wenn Sie mit der Standardversion zufrieden sind, müssen Sie diese Ursachenanalyse nun mit einem Aktenmodell verknüpfen, um diese Funktion in Ihren Akten zu aktivieren.

 

  • Gehen Sie zu Gruppen > Ordnervorlagen
  • Wählen Sie eine Ordnervorlage
  • Ordnen Sie im Abschnitt Ursachenanalyse die gewünschte Konfiguration zu.

 

Ihre an dieses Modell angehängten Ordner haben automatisch die Registerkarte Ursachenanalyse aktiv.

Perfony - Zugriff auf die Ordnervorlage im Gruppenmenü
Perfony - link a root cause analysis to a folder template

Eine Konfiguration ändern oder löschen

 

Eine Konfiguration ändern

 

  • Menü Gruppen > Ursachenanalyse
  • Wählen Sie die Konfiguration, passen Sie die Parameter an und bestätigen Sie.

Eine Konfiguration löschen

 

  • Öffnen Sie die Konfiguration
  • Klicken Sie auf Löschen

 

⚠️ Achtung: Beim Löschen werden die zugehörigen Daten endgültig gelöscht. Denken Sie daran, vor dem Löschen als .pdf oder .xls zu exportieren!

Perfony - how to access a root cause analysis 1
Seite Zusammenfassung