Manage your business with
original indicators
and customizable
To effectively manage the actions of your projects, your department, your team, it is essential to be able to rely on performance indicators and to display them in a synthetic way.
Create your own custom dashboards and charts
Perfony facilitates reporting and helps you detect discrepancies while simplifying information sharing.
- Add customizable fields to your records
- Handle figures (budget, total expenses or revenues, etc.)
- Group, sort and classify your information
- Create a graphic representation that looks like you
- choice of the graphic format
- customization of colors
The cockpit of your business
Get access to what’s really important to you with just one click:
- totally new indicators: your inactive actions, time spent in meetings…
- visual information accessible from the moment of connection
- Indicators to be more efficient: overdue actions, followed actions, comments to consult…
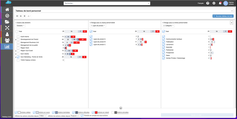
Your actions as you have never seen them before
Exclusive to Perfony, the Action dashboard offers simplified management to all organizations that need to manage large volumes of actions.
This display allows a synthetic view even for actions scattered in many folders or departments.
- Discover your actions in a totally exclusive matrix view
- Refine your display with original search filters
- Quick access to actions



